欢迎来到保研几近结束的后日谈(提前后日谈)

现在是2025年8月28日晚,现在的情况是9.1完成综测材料提交,9.9书院把德育成绩给书院;9.8开学,然后是把挑战杯加分的事情搞完,估计9月中旬会出保研名单公示,然后就全部都结束了。

也是终于走到这一步了,大约十几天以后就是开奖的时刻。

被提前的时间线

看今年的情况是时间线被提前了,9.15截止上报推免名单的话,我们又是9.8开学,那就是说开学一周内必然贴出保研公示名单

今年我这德育分也是烂完了,啥也没干,学科比赛,集体活动,任职,文体比赛奖项啥也没有,如果没有什么优秀团支部加分啥的就是70分干上去了,我只能说班会抵集体活动救我。

加智育分数的也就是挑战杯那个了,已经跟队长说这个事了,队长说是要跟老师说一声,估计9月可以让我们去签字,这个能加几分我也确实不清楚,我只能说能加分就是赢,加1分我都很高兴了,不过如果按A类国家级来说的话好像可以加2?这个到时候看吧,只要能加分我直接谢天谢地。

能加就是赢

关于我们保研政策的事请,其实还没个准话,上次有同学问的时候说让我们去问问学部的田老师,但是我们也一直没去问,9月再说吧,希望能给我们多安排几个名额,毕竟我们第一届总得安排的好一点吧,况且这一年半来说课业压力也确实是很大,大二下学期的期末考试实现了15天考10门课且没有复习周的壮举,大三上学期也是30学分专业课让我痛苦万分,最极限的是平时我一点没学的计组只通宵一晚就第二天早八考了,一点没看作业实验全copy的网络也是1.1日复习一天第二天考,我全部没有挂科的时候我感觉我真是个天才()

电信学部微电子学院你可不能辜负你的第一届荣誉班级的同学们啊

最后结果和去向

这才是痛苦的开始。经过从今年4月到现在的所有痛苦与折磨之后,最后的结果是我得到了0个offer,之间搞过的计所和清华都失败了。虽然现在已经没有什么作用了,但是我还是想总结一下原因,用来警示后人,以资来者。

关于计所和清华面试失败的原因,我感觉首先最主要的问题,还是项目少。正像之前电话里老师说的,主要看中的还是电路方面的成果,其他什么比赛,数模,美赛,电赛什么的几乎只有加分来更稳定的获得保研结果的用途。微电子/集成电路的老师(指数字方向)几乎只会看电路成果,比如说加速器,FPGA加速,计算矩阵计算优化加速等等,毕竟老师招研究生是来干活的,有这些方面的结果比如说论文期刊啥的是巨大的加分项,现在想来我有一个项目或许还有点机会,如果和我参加同一个实验室面试的人拿这方面的结果(哪怕只有一个,质量也不算很高的项目)来和我竞争的话那我必然是没有任何机会的,因为老师可以从他身上看到干活的能力,从我这里看不到。在参加过面试后才发现课内的东西几乎就不怎么问,只会问一问项目相关的东西看看有没有干活的经历和“能干活”的品质在你身上。
关于这个问题怎么解决,就拿微电子/集成电路数字方向的项目来说,在大三下学期之前,你没有学完数字逻辑和数字cmos设计,想参与相关项目几乎是不可能的;但是如果大三下学期再去找老师要项目的话,数字方向大多数老师都会觉得,本科生嘛,做个加法器减法器没啥意思,做比较大的项目本科生又做不了,而且有什么结构优化也不是本科生能够做出来的,大概率也是要不到的。那么我认为导致这个问题的原因其实和上面是一样的,也就是老师没能从你身上看到“能干活”的特征。我认为一个可行的方案是,在大二自己买一块FPGA板子,我感觉我现在在用的PYNQ-Z2就很不错,然后自己学一些相关的东西,然后从github,fpga4fun等网站找一些有意思的项目跟着做一下,然后到大三以后把自己做出来的东西给老师看看,展示自己是有能力做东西的,然后可能就更好去要项目,甚至可能的话赶制一篇论文,这样在保研的过程中想必是很占优势的。

然后还有的问题就是英语要学好一点,我的英语属于是比较短的那一档,不过其实面试的时候英语的发挥感觉是(起码对于面试结果来讲)更重要一点,英语成绩能高就高一点,不行的话就把口语练的顺一点,起码这样还能让老师在面世的时候觉得英语不会很拉后腿。

开启养生生活

终于也是把新板子掏出来了,最近沉迷于创造IP核+上传overlay+PYNQ用python控制板子的快乐中,第一次发现原来python宇宙这么强大,时序检测,逻辑控制,程序编写都是可以用python完成的,感觉打开了新世界的大门。

头好痒,感觉要长脑子了。

大四退化后的焦师傅会因为这种低级刺激而兴奋,已经变成草履虫了

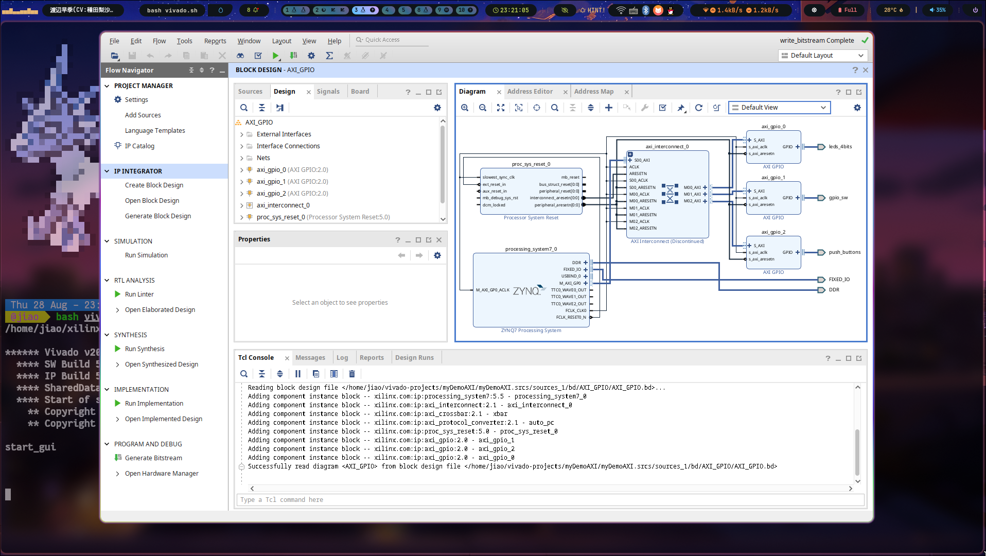
搓一搓IP核喵:
搓一搓IP核喵

生成的overlay传上去用python实现PYNQ控制喵:
bit
相关链接:

mnist cnn
SNN simulator
PYNQ start

现在我只能一边玩这个小板子,一边等挑战杯加分,一边等保研名单公示,一边等复旦的面试通知了,总感觉保外似乎已经没什么指望了,啥项目都没有,悲()
其实我还会因为能不能保研而悲伤焦虑